|
|
|
Hilfe, Simulation der Bitfehlerwahrscheinlichkeit bei 16-PSK |
|
| Noelz |

Forum-Newbie
|
 |
Beiträge: 6
|
 |
|
 |
Anmeldedatum: 27.11.09
|
 |
|
 |
Wohnort: ---
|
 |
|
 |
Version: ---
|
 |
|
|
 |
|
Verfasst am: 25.03.2010, 22:05
Titel: Hilfe, Simulation der Bitfehlerwahrscheinlichkeit bei 16-PSK
|
 |
| |
 |
|
Hallo
Für ein Praktikum an der Uni soll ich die Bitfehlerwahrscheinlichkeit einer
16-PSK zuerst berechnen, und anschließend mit einer Simulation in Simulink vergleichen.
Vorausgesetzt wird ein AWGN-Channel und ein Signalrauschverhältnis von 0dB bis 20dB.
Beider Kurven sollen zusammen in einem Diagramm dargestellt werden.
http://www4.tu-ilmenau.de/nt/de/tea.....usuren/Bitfehlerraten.pdf
Für die Berechnung habe ich die Formel für die Bitfehlerrate einer M-PSK verwendet. Dies funktioniert ganz gut und scheint soweit auch korrekt zu sein.
Nun zu meinem Problem. Da ich noch nie so richtig mit Simulink gearbeitet habe und es mir leider auch niemand gescheit erklären konnte, weis ich nicht so richtig was ich zur Simulation bei den einzelnen Blöcken des Modells einstellen muss.
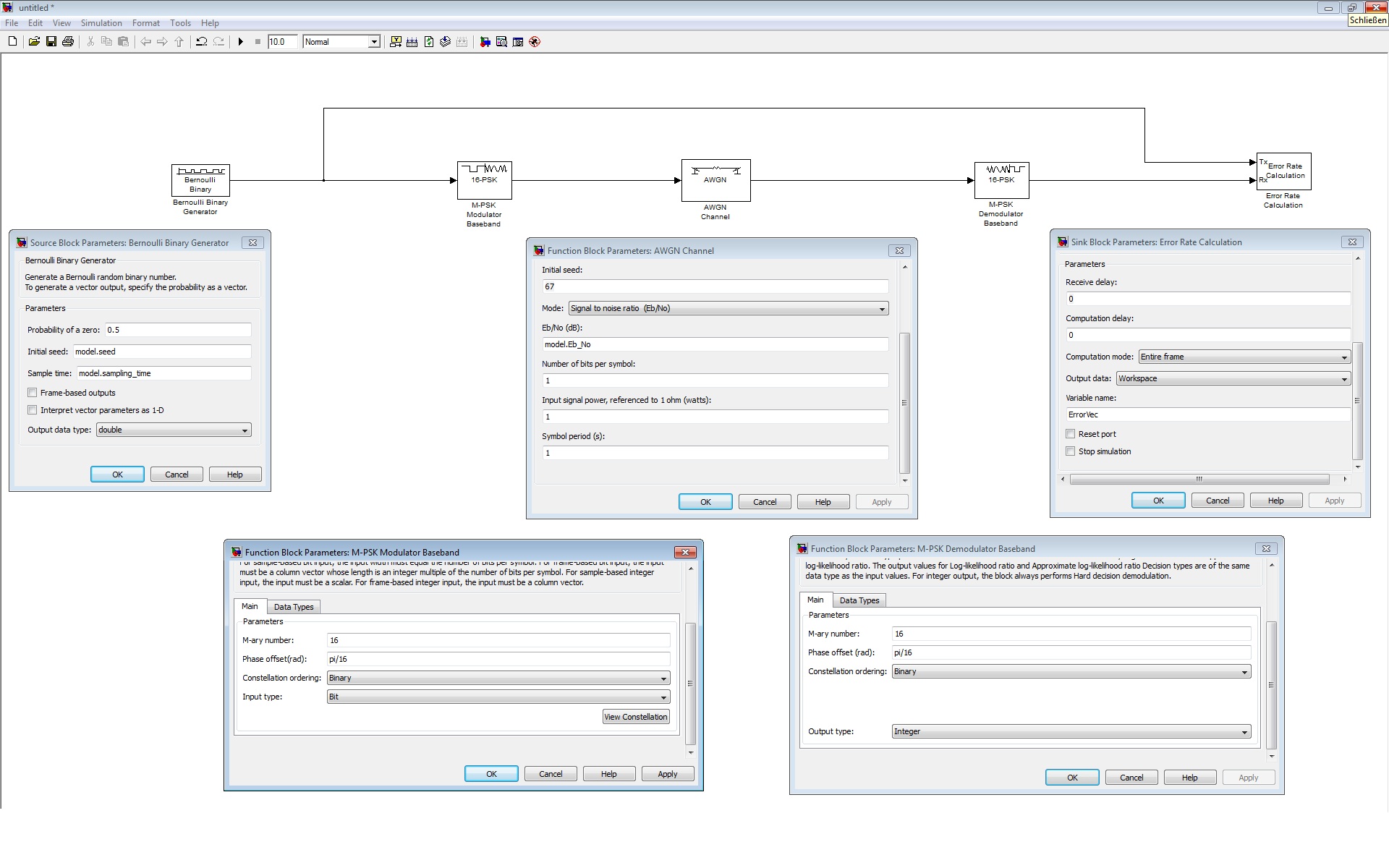
So sieht mein Modell bisher aus
--> siehe Anhang: Modell.jpg
Und so mein Quellcode:
Zur Erklärung:
Der erste Teil des Codes berechnet die theoretische Bitfehlerrate.
Der zweite Teil legt die Parameter für die Simulation fest.
Innerhalb der for-Schleife soll das Signalrauschverhältnis variiert und das Modell mit den neuen Einstellung geladen werden.
Hierbei wird jeweils der Vector der Error Rate Calculation in einer Matrix (BER) abgelegt, und im Anschluss die erste Spalte ausgegeben bzw. geplottet.
Leider ist das Ergebnis mehr schlecht als recht. Ich Vermute, dass es sich nur um kleine Einstellungen in den einzelnen Blöcken handeln kann. Bisher habe ich aber noch nicht herausfinden können, wo genau der Fehler liegt.
Vielleicht kennt sich hier in dem Forum der eine oder andere mit Simulink und der Simulation von Bitfehlerraten aus und kann mir weiterhelfen?
Vorab schonmal vielen Dank.
Edit by Martin: Bitte keine Doppelpostings und außerdem die Code-Formatierung das nächste Mal verwenden Danke!
| Beschreibung: |
|
 Download |
| Dateiname: |
Modell.jpg |
| Dateigröße: |
368.88 KB |
| Heruntergeladen: |
1354 mal |
|
|
|
|
|
|
|
|
|
Einstellungen und Berechtigungen
|
|
Du kannst Beiträge in dieses Forum schreiben. Du kannst auf Beiträge in diesem Forum antworten. Du kannst deine Beiträge in diesem Forum nicht bearbeiten. Du kannst deine Beiträge in diesem Forum nicht löschen. Du kannst an Umfragen in diesem Forum nicht mitmachen. Du kannst Dateien in diesem Forum posten Du kannst Dateien in diesem Forum herunterladen
|
|
Impressum
| Nutzungsbedingungen
| Datenschutz
| FAQ
| RSS
Hosted by:
Copyright © 2007 - 2026
goMatlab.de | Dies ist keine offizielle Website der Firma The Mathworks
MATLAB, Simulink, Stateflow, Handle Graphics, Real-Time Workshop, SimBiology, SimHydraulics, SimEvents, and xPC TargetBox are registered trademarks and The MathWorks, the L-shaped membrane logo, and Embedded MATLAB are trademarks of The MathWorks, Inc.
|
|